Notes for BizTalk adapter transactions

image

 

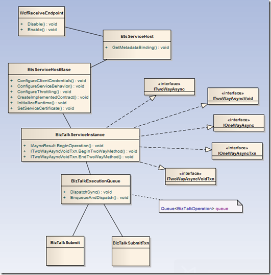
BizTalk deciding if a receive location has transaction support

image

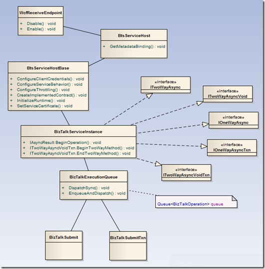
BizTalk deciding which contract to call

image

So, all these said, request-response transaction is not supported. To ensure BizTalk create the inbound transaction, the port must have TransactionFlowBinding element attached.


Posted

in

by

Tags:

Comments

Leave a Reply

Your email address will not be published. Required fields are marked *